Design Form

<< Click to Display Table of Contents >>

Navigation:  TASCO ERP > TASCO ERP FEATURE >

Design Form

Design Form

วัตถุประสงค์

 เพื่อรองรับการใช้งานของลูกค้า ให้ผู้ใช้มีความสะดวกในการปรับปรุงฟอร์มภายในโปรแกรมให้ตรงกับความต้องการมากยิ่งขึ้น โดยไม่ต้องอ้างอิงจากผู้พัฒนาโปรแกรม (ฟอร์ม หรือ รายงาน ภายในโปรแกรมจะใช้ Tools เดียวกัน แต่การแก้ไขรายงานยังไม่รองรับ เนื่องจากซับซ้อนมากกว่ามาก)

ขั้นตอนการแก้ไขฟอร์มด้วยผู้ใช้

1.ที่หน้าจอ Listing หรือ Info กดปุ่ม “Print” เพื่อเข้าหน้าจอเลือกฟอร์มที่พิมพ์ หรือเป็นต้นแบบสำหรับการ Design Form

 

design_0001_zoom80

 

2.เมื่อแสดงฟอร์ม ในส่วน Tools Bar จะมีปุ่ม “Design” สำหรับการ Design Form ได้เอง

 

design_0002_zoom80

 

3.หน้าจอการ Design จะเป็นไปตามรูปแบบข้างล่างนี้ ซึ่งในส่วนของ Design จะอธิบายเพิ่มเติมอีกครั้ง

 

design_0003_zoom80

 

4.สำหรับเมนูสำคัญในส่วนของ Design From จะมี 3 เมนูในการจัดการตามรายละเอียดด้านล่างนี้

 

design_0004_zoom80

 

5.Save : การบันทึกฟอร์มใหม่ ที่แก้ไข และปรับปรุงจากฟอร์มเดิมแล้ว

 

design_0005_zoom80

 

6.Send Layout : สำหรับการส่งไฟล์ในทีมงานพัฒนาช่วยดูแล หรือนำไปใช้กับฐานข้อมูลอื่นๆ

 

design_0006_zoom80

 

7.Send Layout : จะเปิดเมล์เพื่อส่งไฟล์โดยอีเมลอัตโนมัติ หากไม่ต้องการส่งอีเมลให้ยกเลิกได้ โดยไฟล์ยัง Save เป็นไฟล์ไว้เหมือนเดิม

 

design_0007_zoom80

 

8.Impotrt Laout : เพื่อเอาไฟล์ฟอร์มจากต่างฐานข้อมูลเข้ามาได้ เมื่อกด Open จะแสดงในหน้า Design From ให้กด Save เพื่อบันทึกไฟล์ว์ แล้วค่อยตรวจสอบหรือแก้ไขต่อไป

 

design_0008_zoom80

 

9.ฟอร์มที่ได้จากการ Design สามารถพิมพ์ผ่านเมนูพิมพ์ฟอร์มของหน้าจอนั้นได้ตามปกติ เหมือนฟอร์มมาตรฐาน

 

design_0009_zoom80

 

หมายเหตุ :

ฟอร์มประกอบด้วย 2 ส่วน คือ


o ส่วนของข้อมูล ซึ่งจะเป็นส่วนที่อยู่ในโปรแกรม ผู้ใช้ไม่สามารถแก้ไขได้ หากจะต้องใช้ต้องแจ้งทีมงานพัฒนาเท่านั้น และต้องรอการปรับปรุงจากทีมงานพัฒนาก่อน จึงจะนำไปใช้งานได้


o ส่วนของฟอร์ม ซึ่งจะเป็นส่วนที่ผู้ใช้สามารถปรับปรุง แก้ไข เปลี่ยนแปลงได้ โดยต้องอยู่ภายใต้เงื่อนไขของการใช้งานตามคู่มือเพิ่มเติม ซึ่ง Design Form ในขณะนี้คือส่วนนี้นั่นเอง

Design Form นี้ จะไม่รวมถึงการแก้ไขรายงาน

กรณีสร้างฟอร์มที่แตกต่างจากเดิมไป ให้บันทึกเป็นฟอร์มใหม่ และปรับปรุงให้เรียบร้อยก่อนจะประกาศใช้เป็นการภายใน เพราะฟอร์มเมื่อบันทึกผู้ใช้จะเห็นโดยทันทีที่บันทึกเข้าไป ดังนั้นแนะนำให้ระบุคำอธิบายไว้ว่าเป็นฟอร์มระหว่างการปรับปรุง เป็นต้น

 

การใช้งานหน้าจอ Design Form (แบบละเอียดจากเว็บต่างประเทศ : http://www.freetradezone.asia/Customers/Other/report_designer.pdf)

 ฟอร์ม และรายงานจะมีส่วนส่วนประกอบเหมือนกันในการออกแบบ คือ

Data Source

เป็นแหล่งที่มาของข้อมูลที่จะมาแสดง

Tools Bar

สำหรับการกำหนดคุณสมบัติพื้นฐานทั่วไปให้กับ Control ที่วางในฟอร์ม เช่นฟอนต์ วางตำแหน่งจัด ชิดซ้ายขวา เป็นต้น

Control

เป็นส่วนของการใช้แสดงข้อมูลในฟอร์ม เช่นข้อความ โลโก้ กรอบ เส้น เป็นต้น

Properties

เป็นคุณสมบัติของ Control โดยแต่ละชนิดก็มีคุณสมบัติต่างกันออกไป แต่แยกได้ประมาณ 5 กลุ่มดังนี้


o Appearance:

ฟอนต์, สี, ขนาด, กรอบ, ชิดซ้ายขวา เป็นต้น


o Behavior:

การซ่อน, ขยายนาดตามข้อมู, ย่อขนาด, เขียนคำสั่งเพิ่มเติม เป็นต้น


o Data:

การแสดงข้อมูล รูปแบบการแสดง เป็นต้น


o Miscellaneous:

ชื่อของ Control หรืออื่นๆ


o Page Setting:

(เฉพาะของฟอร์ม) เพื่อกำหนดขนาดกระดาษ, แนวตั้งหรือแนวนอน, เว้นระยะขอบบนล่าง ซ้ายขวา เป็นต้น

       

รู้จัก Data Source: ส่วนของการอ้างถึงข้อมูลที่จะมาแสดงในฟอร์ม ว่าเอาจากแหล่งข้อมูลใด ซึ่งแต่ละชุดทีมพัฒนาจะเตรียมข้อมูลที่จำเป็นไว้แล้ว

 

design_0010_zoom80

 

 สามารถดู Data Source ของฟอร์มได้จากหลายจุด

(สีส้ม)

จาก Properties สำคัญของฟอร์ม ที่อยู่มุมบนซ้ายของ

(สีน้ำเงิน)

จาก Report Explorer ซึ่งแสดงในส่วนของ Components ซึ่งในส่วนนี้จะมีส่วนของ Field List ที่จะอธิบาย ต่อเนื่องไป

(สีม่วง)

จาก Properties รวมของฟอร์ม โดยแสดงอยู่ในส่วนของ Data

 

 ส่วนของ Field List ซึ่งเป็นส่วนเพิ่มเติมของ Data Source ว่าประกอบด้วย Filed ใดบ้าง ที่จะนำไปใช้งานได้ (เรียก Field หรือคอลัมน์ ความหมายเดียวกัน)

 

design_0011_zoom80

 

 ส่วนของ Field List จะมีส่วนเพิ่มที่เรียกว่า Calculated Filed คือสร้าง Filed เพิ่มเติมตามเงื่อนไขได้ ตามข้อจำกัดของ Tools ที่มีให้ ผ่านรูปแบบของ Expression

 

design_0012_zoom80

 

 ส่วนของ Expression สำหรับการสร้าง Calculated Field

 

design_0013_zoom80

 

รู้จักกับ Tools Bar: สำหรับการกำหนดคุณสมบัติพื้นฐานทั่วไปให้กับ Control ที่วางในฟอร์ม เช่นฟอนต์ วางตำแหน่ง จัดชิดซ้ายขวา เป็นต้น

 

design_0014_zoom80

 

รู้จักกับ Control เบื้องต้นที่มีใช้ในฟอร์ม: เป็นส่วนของการใช้แสดงข้อมูลในฟอร์ม เช่นข้อความ โลโก้ กรอบ เส้น เป็นต้น

 

design_0015_zoom80

 

Label:

ข้อความทั่วไปทั้งที่เป็นข้อความตายตัว หรือข้อมูลจากฐานข้อมูล เช่นข้อความ ตัวเลข วันที่ ซึ่งจะต่างที่รูปแบบการแสดงข้อมูล

Check Box:

สำหรับเป็นตัวเลือก ซึ่งข้อมูลที่ใช้คู่กันควรเป็น Int 0,1 หรือ Bit

Picture Bok:

สำหรับแสดง Logo หรือลายเซ็นต์ ได้ทั้งแบบจากโปรแกรม หรือ Fixed เองได้

Panel:

สำหรับการวางข้อมูลเป็นกลุ่ม แต่มีข้อเสียเนื่องจาก Panel ทำเป็นกรอบมนไม่ได้

Line:

สำหรับการลากเส้น เพื่อตีกรอบเป็นตาราง (ไม่สามารถข้าม Band ได้ โดยส่วนของ Band จะอธิบายในส่วนประกอบของฟอร์ม)

Shape:

สำหรับการวางลักษณะเช่น สี่เหลี่ยม วงกลม วงรี เป็นต้น โดยสี่เหลี่ยมจะทำเป็นกรอบมนได้ แล้วไปซ้อน Panel เพื่อเป็นกรอบสวยๆ

Page Info:

สำหรับการแสดงข้อมูลของฟอร์ม เช่น จำนวนหน้า, วันที่และเวลาพิมพ์

Page Break:

สำหรับสร้างเพจเบรกขึ้นหน้าใหม่ ซึ่งปกติการจัด Group จะมี Option ให้อยู่แล้ว

Cross-Band Line:

สำหรับการวางเส้นที่กินพื้นที่ข้าม Band ได้

Cross-Band Box:

สำหรับการวางกรอบที่กินพื้นที่ข้าม Band ได้

 

รู้จักกับ Properties: เป็นคุณสมบัติของ Control โดยแต่ละชนิดก็มีคุณสมบัติต่างกันออกไป ซึ่งจะอธิบายเฉพาะบาง Control เท่านั้น และเฉพาะจุดสำคัญ

 

design_0016_zoom80

 

design_0017_zoom80

 

ส่วนของ Favorites: เป็นส่วนรวมของ Properties ที่มีการใช้งานบ่อยของ Control สามารถเข้าถึงได้ง่าย โดยกดที่ Control นั้น จะขึ้นรูปแบบดังรูป สามารถกดเข้าไปกำหนด Properties ในกลุ่มนั้นได้ง่ายขึ้น

 

design_0018_zoom80

 

design_0019_zoom80

 

รู้จักกับ Properties ที่จำเป็นของ Control สำคัญที่ใช้ในฟอร์ม :

Form: มี Properties ที่สำคัญในการจัดการข้อมูลคือ Filter String เพื่อกรองข้อมูลฟอร์มทั้งหมด

 

design_0020_zoom80

 

Label: ข้อความทั่วไปทั้งที่เป็นข้อความตายตัว หรือข้อมูลจากฐานข้อมูล เช่นข้อความ ตัวเลข วันที่ ซึ่งจะต่างที่รูปแบบการแสดงข้อมูล

 

design_0021_zoom80

 

Text:

สำหรับการวาง Label เป็น Caption ของข้อมูล แต่กรณีเป็นข้อมูลก็ไม่จำเป็น แต่หากเป็นชื่อ Control จะทำให้ดูง่าย

Expression:

เลือก Filed ที่มาแสดง หรือสร้างใหม่ได้

Format String:

กรณีเป็น


o 1. ข้อความไม่ระบุได้ หรือระบุเป็น > {0:},


o 2. จำนวน ราคา จำนวนเงิน ตัวอย่างเช่น เป็นทศนิยม 2 ตำแหน่ง > {0:n2}


o 3. วันที่ โดย dd (วันที่), MM (เดือน) และ yyyy (ปี) > {0:dd/MM/yyyy}


o 4. ข้อความแบบรวม Caption รวมอยู่ด้วย โดย xxx คือ Caption ที่เราต้องการให้แสดง จะอยู่หน้า หรือหลังก็ได้ > xxx {0}

Summary:

กรณีเป็นข้อมูล อยู่ในส่วน Group แสดงรูปแบบของ Summary หรือ Count ได้


o Summary running:

ระบุการทำงานภายใต้ Group, Report หรือ Page


o Summary function:

ระบุการทำงาน เช่น Average, Count, Sum, Running Summary เป็นต้น

         

design_0022_zoom80

 

Can Grow:

กรณีเป็นข้อมูล หากความยาวเกินกว่าที่วางไว้ ให้ขยายความสูงอัตโนมัติ เช่น Field ชื่อสินค้า หรือที่อยู่ลูกค้า เป็นต้น

Can Shrink:

กรณีเป็นข้อมูล หากไม่มีข้อมูล ให้ยุบความสูงลง เช่น Field Note สินค้า เป็นต้น

Word Wrap:

กรณีต้องการให้มีการตัดคำ

 

Check Box: สำหรับเป็นตัวเลือก ซึ่งข้อมูลที่ใช้คู่กันควรเป็น Int 0,1 หรือ Bit

 

design_0023_zoom80

 

Picture Bok: สำหรับแสดง Logo หรือลายเซ็นต์ หรือรูป ได้ทั้งแบบจากโปรแกรม หรือ Fixed เองได้

 

design_0024_zoom80

 

Panel: สำหรับการวางข้อมูลเป็นกลุ่ม แต่มีข้อเสียเนื่องจาก Panel ทำเป็นกรอบมนไม่ได้

 

design_0025_zoom80

 

Line: สำหรับการลากเส้น เพื่อตีกรอบเป็นตาราง (ไม่สามารถข้าม Band ได้ โดยส่วนของ Band จะอธิบายในส่วนประกอบของฟอร์ม)

 

design_0026_zoom80

 

Shape: สำหรับการวางลักษณะเช่น สี่เหลี่ยม วงกลม วงรี เป็นต้น โดยสี่เหลี่ยมจะทำเป็นกรอบมนได้ แล้วไปซ้อน Panel เพื่อเป็นกรอบสวยๆ

 

design_0027_zoom80

 

Page Info: สำหรับการแสดงข้อมูลของฟอร์ม เช่น จำนวนหน้า, วันที่และเวลาพิมพ์

 

design_0028_zoom80

 

Page Break: สำหรับสร้างเพจเบรกขึ้นหน้าใหม่ ซึ่งปกติการจัด Group จะมี Option ให้อยู่แล้ว

Cross-Band Line: สำหรับการวางเส้นที่กินพื้นที่ข้าม Band ได้

 

design_0029_zoom80

 

Cross-Band Box: สำหรับการวางกรอบที่กินพื้นที่ข้าม Band ได้

Properties แบบมีเงื่อนไข: สำหรับการกำหนดเงื่อนไขเพิ่มเติมในการแสดงของข้อมูลได้

 

design_0030_zoom80

 

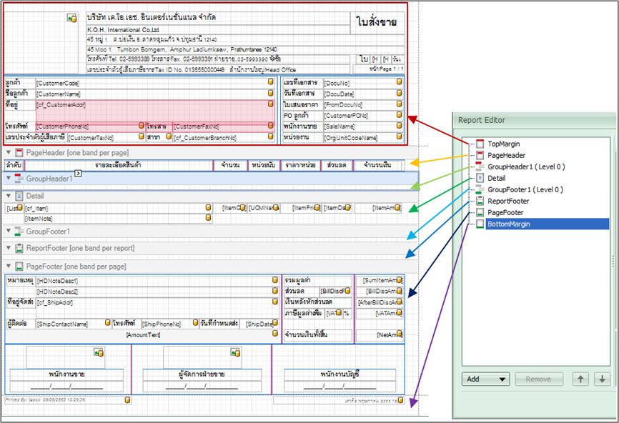
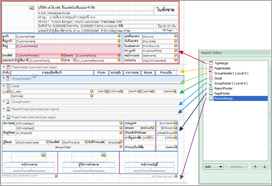
รู้จักกับ Band ของฟอร์ม: เพื่อให้เข้าใจการจัดกลุ่มข้อมูลภายในฟอร์ม และวัตถุประสงค์ หรือการนำไปใช้งาน โดย Group จะมีมากกว่า 1 ได้ นอกนั้นจะไม่ได้

 

design_0031_zoom80

 

TopMargin:

สำหรับการ Feed กระดาษส่วนหัว สำหรับฟอร์มจะนำส่วนของ Header เอกสารมาไว้ส่วนนี้ แทนจะจัดการได้ง่ายกว่า

ReportHeader:

(ไม่ได้แสดงไว้) แสดงครั้งเดียวของฟอร์ม หรือรายงาน โดย TASCO ERP แทบไม่ได้ใช้ เพราะการแสดงหัวทุกหน้าจะสวยงามกว่า

PageHeader:

แสดงทุกหน้าเอกสาร จึงใช้วาง Caption ของส่วน Detail

GroupHeader:

มีได้มากกว่า 1 Group โดยฟอร์มจะกำหนด Group ตาม Header เอกสารประกอบด้วย [OrgCode],[DocuType],[DocuNo] ไว้อยู่


o Group Fields

กำหนดว่าจัดกลุ่มข้อมูลนี้ตาม Field อะไร และมีการเรียงข้อมูลอย่างไร

Detail:

มีได้ 1 ต่อฟอร์ม โดยปกติจะ Sort ไว้ตาม ListNo (ลำดับข้อมูลใน Detail ของเอกสาร)


o Sort Fields

กำหนดการเรียงลำดับข้อมูลใน Detail โดยฟอร์มปกติจะกำหนดเป็น ListNo

GroupFooter:

แสดงข้อมูลท้าย Group โดยปกติจะแสดงยอดรวมของรายการ จำนวนสินค้า หรือจำนวนเงินรวม


o Page Break

กำหนดให้ฟอร์มขึ้นหน้าใหม่ หลังจาก Group ข้อมูลสิ้นสุดลง โดยตั้งไว้เป็น “After the Band”

ReportFooter:

แสดงครั้งเดียวของฟอร์ม ซึ่งจะไม่เหมาะสมสำหรับฟอร์ม แต่จะเหมาะกับการใช้ในรายงาน เพื่อแสดงยอดรวมทั้งหมดของรายงาน

PageFooter:

แสดงทุกหน้าเอกสาร โดยฟอร์มจะแสดงส่วนของยอดเงินรวมของเอกสาร และกำหนดให้แสดงเฉพาะหน้าสุดท้ายเท่านั้น โดยกรณีที่ไม่ใช่หน้าสุดท้าย จะไม่แสดงข้อมูล แต่ให้แสดงเฉพาะ Caption แทน

ButtomMargin:

เว้นสำหรับการ Feed กระดาษส่วนท้าย

 

ข้อกำหนดที่จำเป็นสำหรับการออกแบบฟอร์ม และใช้งานผ่านโปรแกรม TASCO ERP

 เนื่องจากข้อมูลบางส่วน ไม่ได้มาจากส่วนของข้อมูลที่เตรียมไว้ แต่มาจาก Service เบื้องหลังของโปรแกรม และส่วนการแสดงทศนิยมของ

 

การตั้งชื่อเพื่อให้แสดงข้อมูลเกี่ยวกับข้อมูลบริษัท

 โดยกรณีที่ไม่ได้ตั้งตามข้างล่างนี้ ข้อมูลก็จะไม่แสดง ซึ่งผู้ใช้ต้องระบุข้อมูลเองโดยตรง

xrLabelCompanyName

แสดงชื่อบริษัท

xrLabelCompanyNameFr

แสดงชื่อบริษัทภาษาอังกฤษ

xrLabelAddress

แสดงที่อยู่ โดยเอาข้อมูล ที่อยู่ 1, ที่อยู่ 2, ตำบล, อำเภอ, จังหวัด, รหัสไปรษณีย์ และประเทศ มาเชื่อมต่อกัน

xrLabelAddressFr

แสดงที่อยู่ภาษาอังกฤษ โดยเอาข้อมูล ที่อยู่ 1, ที่อยู่ 2, ตำบล, อำเภอ, จังหวัด, รหัสไปรษณีย์ และประเทศ ที่เป็นคอลัมน์ภาษาอังกฤษมาเชื่อมต่อกัน โดยให้มีคอมม่า (,) คั่น แต่ละข้อมูลโดยอัตโนมัติ

xrLabelPhoneFaxNo

แสดงเบอร์โทรศัพท์ และโทรสาร โดยจะใช้รูปแบบ [{โทรศัพท์/Tel.} เบอร์โทรศัพท์ {โทรสาร/Fax.} เบอร์โทรสาร]

xrLabelTaxAndBranchNo

แสดงเลขประจำตัวผู้เสียภาษีอากร และสาขา โดยใช้รูปแบบ


o กรณีสำนักงานใหญ่

[{เลขประจำตัวผู้เสียภาษีอากร/Tax ID No.} เลขประจำตัวผู้เสียภาษีอากร {สำนักงานใหญ่/Head Office}]


o กรณีสาขา

[{เลขประจำตัวผู้เสียภาษีอากร/Tax ID No.} เลขประจำตัวผู้เสียภาษีอากร {สาขาที่/Branch No.} รหัสสาขา]

 

การตั้งชื่อเพื่อให้แสดงทศนิยมตาม Option ของโปรแกรม

 โดยการตั้งชื่อต้องลงท้ายตามข้างล่างนี้ เพื่อให้แสดงทศนิยมตาม Option

xxxAmnt

เพื่อแสดงทศนิยม 2 ตำแหน่งของจำนวนเงิน (ปัจจุบัน Fixed เป็น 2 ตำแหน่ง ไม่ให้แก้ไขได้อยู่แล้ว)

xxxPrice

เพื่อแสดงทศนิยมของราคา (หรือจะใช้ xxxCost)

xxxQty

เพื่อแสดงทศนิยมของจำนวน

xxxExch

เพื่อแสดงทศนิยมของอัตราแลกเปลี่ยน (ปัจจุบัน Fixed เป็น 6 ตำแหน่ง ไม่ให้แก้ไขได้อยู่แล้ว)

หมายเหตุ

กรณีต้องการ Fixed ทศนิยมไปเลย ก็เว้นตั้งชื่อลงท้ายตามข้างต้น อย่างเช่นจำนวนก็จะตั้งเป็น xxxQtxy แทน เพื่อให้รู้ว่าเป็นคอลัมน์จำนวน

 

การตั้งชื่อ เพื่อแสดงข้อมูล “ตัวเลขจำนวนเงิน” เป็น “ข้อความ”

xrLabelAmountText

เพื่อแสดงข้อความเป็นภาษาไทย ยกเว้นสกุลเงินต่างประเทศ จะเป็นภาษาอังกฤษ

xrLabelAmountFrText

เพื่อแสดงข้อความเป็นภาษาอังกฤษโดยตรง

หมายเหตุ  คอลัมน์ทั้ง 2 จะเก็บไว้ในส่วนของข้อมูลชื่อคอลัมน์ AmountText และ AmountFrText ตามลำดับ

 

การแสดงข้อมูลเพิ่มเติม: เนื่องจากการจัดการของฟอร์ม ในการแสดงข้อมูลเฉพาะหน้าสุดท้ายของเอกสาร ยังมีข้อจำกัด ทางทีมงานพัฒนา จึงมีคอลัมน์ IsLastRow ไว้ เพื่อนำไปใช้เป็นเงื่อนไขในการแสดงว่าเป็นรายการสุดท้ายของเอกสาร แล้วนำคอลัมน์นี้ไปเป็นเงื่อนไขของการแสดง ยอดเงิน หรือ Footer เฉพาะหน้าสุดท้ายของเอกสารเท่านั้นได้

 

การเลือกใช้ฟอนต์: ฟอนต์จะมีตัวอย่างตามด้านล่าง การเลือกฟอร์นจะมีผลมาก โดยในส่วน Detail หากความสูงระหว่างบรรทัดมาก จะแสดงรายการได้น้อยลง ซึ่งเป็นผลมาจากการตั้ง Properties “Can Grow” ของการแสดงข้อมูล เช่นการแสดงชื่อสินค้า หรือรายละเอียดสินค้า หรือที่อยู่ลูกค้า เป็นต้น

Cordia New (12) องค์ความรู้ตัวอย่างฟอนต์

ใช้เป็น Default ภายในโปรแกรม เนื่องจากชัดทั้งภาษาไทย และ English

Leelawadee (10) องค์ความรู้ตัวอย่างฟอนต์

ทางเลือกสำหรับภาษาไทย ความสูงระหว่างบรรทัดจะน้อยกว่าฟอนต์อื่น

AngsanaUPC (14) องค์ความรู้ตัวอย่างฟอนต์

ภาษาไทยที่ใช้มาก แต่ความสูงจะหว่างบรรทัดมาก แสดงได้น้อย