ขายสด (Cash)

<< Click to Display Table of Contents >>

Navigation:  TASCO ERP > Sale & Billing Management > Entry >

ขายสด (Cash)

ขายสด

 คือ การเปิดบิลขาย และบันทึกการรับชำระเงินในคราวเดียวกัน

การบันทึกขายสดสามารถทำได้ 3 กรณี

1.บันทึกขายสดโดยไม่อ้างอิงสั่งขาย หรือ จ่ายสินค้า

2.บันทึกขายสดโดยอ้างอิงใบสั่งขาย (สั่งขายไม่ Gen ขอจ่าย)

3.บันทึกขายสดโดยอ้างอิงจ่ายสินค้า กรณีสินค้าต้องตรวจสอบโดยผ่านคลังก่อนจึงทำการเปิดบิลขายสด (สั่งขาย Gen ขอจ่าย)

 

ขั้นตอนการบันทึกเอกสารขายสด

1.ผู้ใช้สามารถบันทึกเอกสารขายสด โดยเข้าเมนู Sale & Billing Management >>Entry >>ขายสด ดังรูป

 

sbm_entry06_0001_zoom80

 

 

2.จากนั้นระบบจะแสดงหน้าจอรายการเอกสารที่มีอยู่ เรียกว่าหน้า Listing และจะมีเมนูต่างๆอยู่ด้านบนของ Listing ผู้ใช้สามารถสร้างเอกสารขายสดใหม่ได้ โดยกดปุ่ม “New”ทางด้านมุมบนซ้ายของหน้าจอ Listing ดังรูป

 

sbm_entry06_0002_zoom60

 

sbm_entry06_0003_zoom50

หน้าจอการบันทึกขายสดมีรายละเอียดดังนี้

ตำแหน่ง

หัวข้อ

คำอธิบาย

1

ลูกค้า

ค้นหาชื่อลูกค้า

2

Option การเอกสารอ้างอิง

กรณีอ้างอิงเอกสารให้เลือกว่าอ้างอิงจากใบสั่งขาย หรือใบจ่ายสินค้า

3

ส่วนของ Detail

เมื่ออ้างอิงเอกสารเรียบร้อยแล้วรายละเอียดสินค้า จำนวนราคา จะมาตามเอกสารใบนั้น ซึ่งจำนวนสินค้าสามารถแก้ไขตามคำสั่งซื้อจากลูกค้าได้

กรณีไม่อ้างอิงสั่งขาย หรือจ่ายสินค้าให้ค้นหาสินค้า แลระบุจำนวนสินค้าที่ต้องการทำสั่งขาย ราคาจะแสดงขึ้นมาตาม Price list (หากเป็นสินค้าที่มีการกำหนดราคาขายไว้)  สามารถดูวิธีการกำหนดสินค้าได้จากการบันทึกเสนอราคา**

4

วิธีการส่งสินค้า

เลือกวิธีการส่งสินค้า จัดส่ง หรือรับเอง

5

ระบุวันที่เอกสาร

ระบุวันที่โดยโปรแกรมจะแสดงเป็นวันที่ปัจจุบันมาให้

6

เลขที่เอกสาร

รันนิ่งเลขที่เอกสารสั่งขาย

 

การรับชำระเงิน สามารถเลือกวิธีการรับชำระเงินได้ดังนี้

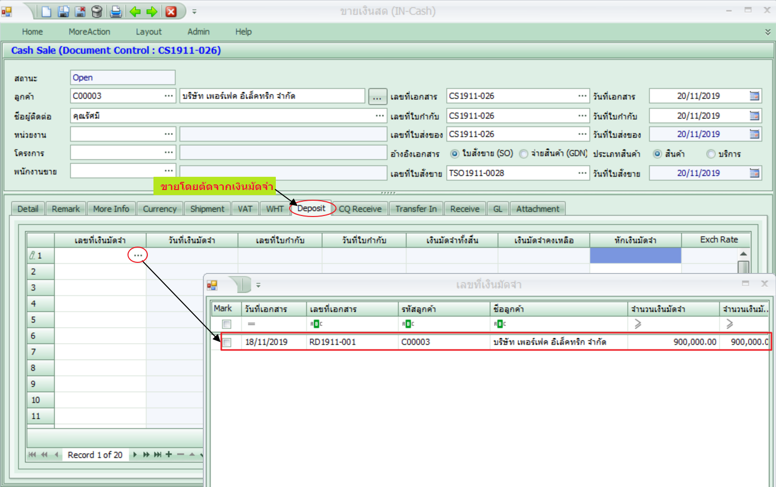
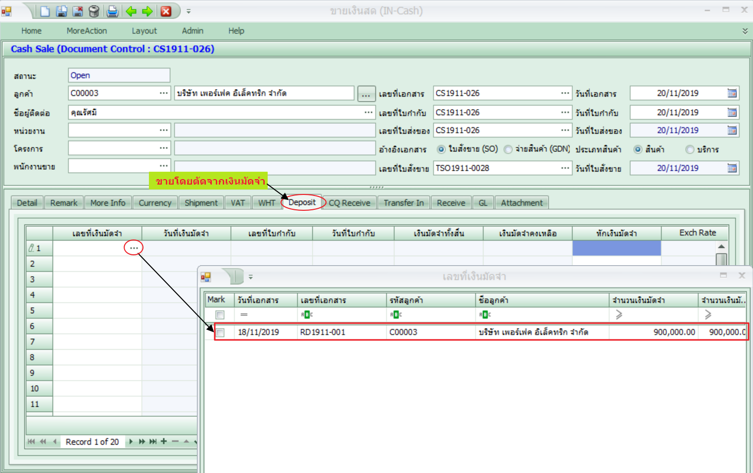
รับเงินโดยตัดจากมัดจำรับ เลือกเลขที่เงินมัดจำที่ต้องการมาตัดยอดชำระที่ Tab Deposit โดยระบุยอดเงินที่ได้รับที่คอลัมภ์ หักเงินมัดจำ ค้นหาเลขที่เงินมัดจำ กรณีเป็นลูกค้าเงินสด ในการค้นหาจะแสดงชื่อลูกค้าที่ผู้ติดต่อ เพื่อให้ตัดรับมัดจำให้ถูกต้อง

 

sbm_entry06_0004_zoom50

 

sbm_entry06_0005_zoom60

 

กรณีตัดเงินมัดจำยังไม่หมด จะมียอดเงินมัดจำคงเหลือเพื่อใช้ตัดยอดในครั้งถัดไปได้

 

 

รับชำระเป็นเช็ค กรณีลูกค้ารับชำระเป็นเช็คให้บันทีกที่ Tab CQ Receive และรายละเอียดเช็คและจำนวนตามหน้าเช็ค

 

sbm_entry06_0006_zoom70

 

รับชำระโดยการโอนเงิน กรณีลูกค้าโอนเงินเข้ามาให้บันทึกที่ Tab Transfer In ระบุยอดเงินที่ได้รับตาม statement

 

sbm_entry06_0007_zoom70

 

รับชำระเป็นเงินสด ให้คีย์รับเงินสดที่ Tab Receive โดยระบุยอดเงินที่ได้รับจากลูกค้า

 

sbm_entry06_0008_zoom70

 
หากมียอดรายได้หรือค่าใช้จ่ายอื่นๆ สามารถระบุยอดเงินตามคอลัมภ์ที่เกี่ยวข้องได้ เช่น ค่าธรรมเนียม ค่าภาษี เป็นต้น
ในกรณีรับชำระแล้วมีเศษขาด เศษเกินในการรับชำระ ให้คลิก เพื่อโปรแกรมจะคำนวณหาผลต่าง และส่งบันทึกบัญชีตามยอดผลต่างที่เกิดขึ้น

 

sbm_entry06_0009_zoom70  

 

บันทึกข้อมูลเรียบร้อย ทำการจัดเก็บ โดยคลิก Save and New หรือ Save and Close และสั่งพิมพ์ฟอร์ม