SYSTEM FLOW

<< Click to Display Table of Contents >>

Navigation:  TASCO ERP > Enterprise Management >

SYSTEM FLOW

 

Click to expand/collapseซื้อ - จ่ายชำระ
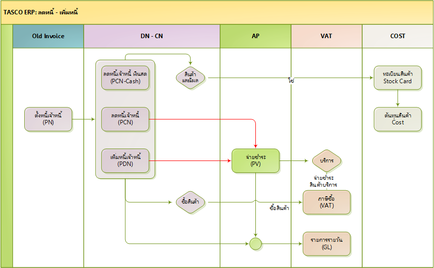
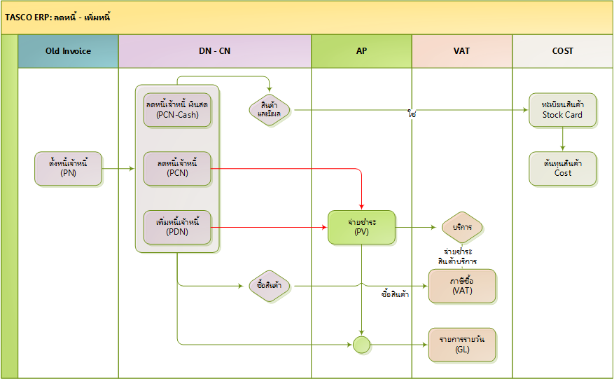
Click to expand/collapseลดหนี้ - เพิ่มหนี้ (เจ้าหนี้)
Click to expand/collapseขาย - รับชำระ
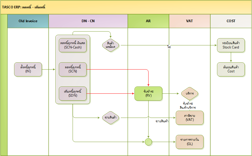
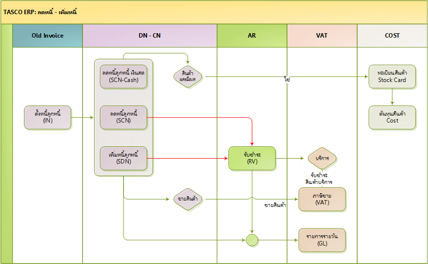
Click to expand/collapseลดหนี้ - เพิ่มหนี้ (ลูกหนี้)