Asset Post GL

<< Click to Display Table of Contents >>

Navigation:  TASCO ERP > Asset Management > Activity >

Asset Post GL

Asset Post GL

วัตถุประสงค์

 เพื่อช่วยให้การลงบัญชีอันเกี่ยวกับค่าเสื่อมสินทรัพย์ทำงานง่ายยิ่งขึ้น

 

ขอบเขตการรองรับการทำงาน

รองรับบันทึกจากข้อมูลรายละเอียดสินทรัพย์ (รอการตรวจสอบยอดค่าเสื่อม)

รองรับบันทึกจากข้อมูลโอนย้ายสินทรัพย์ (รอเพิ่มเติมหลังจากหน้าจอ Asset Post GL แล้ว)

ค่าเสื่อมราคา รองรับแยกหน่วยงาน และโครงการ (ค่าเสื่อมสะสมยังไม่รองรับ)

 

ส่วนที่รอปรับปรุง

รายงานค่าเสื่อมตามเดือนที่รองรับหน่วยงาน และโครงการ

 

ข้อแนะนำการใช้งาน

กรณีมีหลายบริษัทในฐานข้อมูลเดียวกัน ให้กำหนดรันนิ่งเลขที่เอกสารให้เหมือนกันทั้งหมด และควรกำหนดให้เป็นรูปแบบรันนิ่งตามรหัสย่อของสาขา โปรแกรมจึงจะทำรอบเดียวได้ทุกสาขาพร้อมกันได้เลย

กรณีสถานะเอกสารเป็น 0 แต่แจ้งเตือน “อาจจะมีการลงบัญชีค่าเสื่อมราคาแล้ว” จะสามารถทำงานได้อยู่ แต่ควรตรวจสอบในรายการรายวันว่ามีการลงบัญชีค่าเสื่อมไว้บ้างหรือไม่ ก่อนที่จะดำเนินการขั้นตอนถัดไป

 

หน้าจอ Asset Post GL

amsact_fapostgl_0001_zoom80

 

1.ระบุส่วนของเงื่อนไขที่จะ Post GL (งวดเดือน จะแสดงเดือนก่อนหน้าเสมอ)

2.ระบุรูปแบบเอกสารเชื่อม หากไม่ระบุโปรแกรมจะหาจากที่มีกำหนดในฐานข้อมูล

3.ส่วนเลขที่เอกสาร (รันนิ่ง) หากไม่มีกำหนด โปรแกรมจะไม่สามารถบันทึกค่าเสื่อมราคาให้ได้

4.คลิ๊ก “เตรียมข้อมูลบันทึกบัญชีค่าเสื่อมราคา” เพื่อตรวจสอบข้อมูลว่าพร้อมบันทึกหรือไม่ (กรณีสถานะ -1 จะบันทึกม่ได้)

5.หากไม่ถูกต้องให้กำหนดข้อมูลต่างๆ ให้ถูกต้องแล้วคลิ๊ก “เตรียมข้อมูลบันทึกบัญชีค่าเสื่อมราคา” ได้อีก คลิ๊ก “บันทึกบัญชีค่าเสื่อมราคา” สำหรับเอาข้อมูลที่ถูกต้องเท่านั้น บันทึกเป็นรายการรายวันตามที่ระบุไว้

 

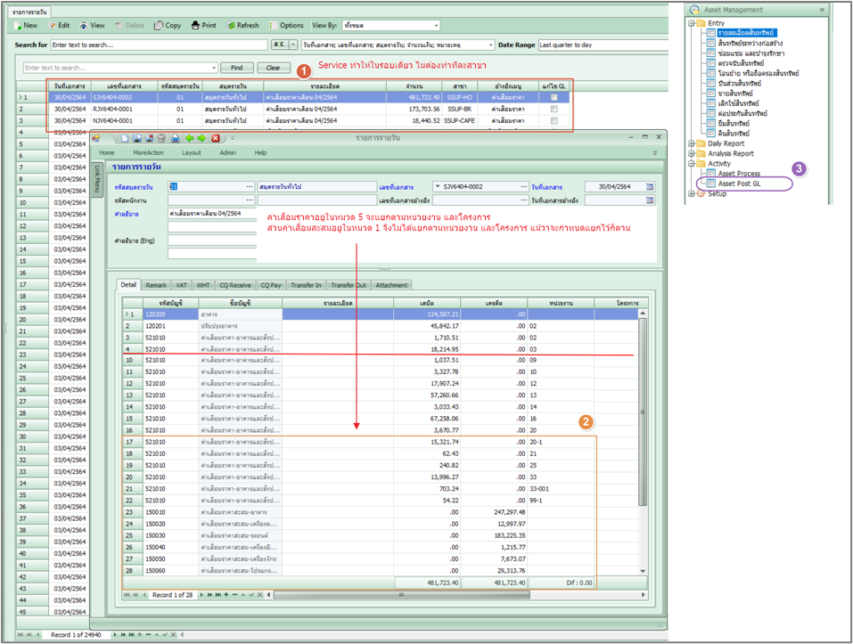
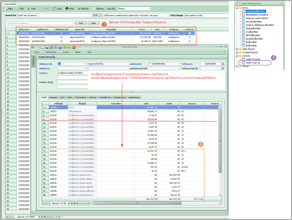
ตัวอย่าง ข้อมูลที่ได้จากการ Post

 

amsact_fapostgl_0002_zoom80

 

หน้าจอกำหนดบัญชีรวม

 

amsact_fapostgl_0003_zoom80

 

หน้าจอกำหนดรหัสหมวดสินทรัพย์ (รอปรับปรุงหน้าจอเพิ่มเติม)

 

amsact_fapostgl_0004_zoom80

 

หน้าจอกำหนดเอกสารเชื่อม

 

amsact_fapostgl_0005_zoom80

 

หน้าจอกำหนดเลขที่แอกสาร และกำหนดรูปแบบเอกสาร (ต้องกำหนดรองรับแบบสาขา)

 

amsact_fapostgl_0006_zoom80

 

 

 

คำสั่งเตรียมข้อมูลพื้นฐาน  

 

AMSACT_FAPOSTGL_0007    

     คำสั่ง Post GL

 

AMSACT_FAPOSTGL_0008